Forscan V2.3.22 beta connection error

Testing new functions
Post Reply
moji
Posts: 2
Joined: Wed Jun 26, 2019 10:09 am
Vehicle: Ford focus 2019 titanium 1500 - 120 hp - diesel -

Forscan V2.3.22 beta connection error

Post by moji »

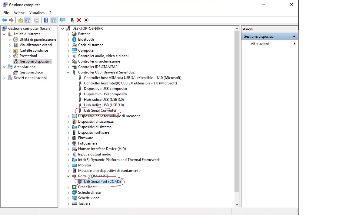
I can't connect because the OBD is not recognized by the forscan.
I have already tried to install other versions of forscan.
the drivers are installed and tested correctly.
Attachments
2.jpg
2.jpg (104.39 KiB) Viewed 2574 times
1.jpg
1.jpg (151.9 KiB) Viewed 2574 times
lenko
Posts: 698
Joined: Sat Dec 24, 2016 6:40 pm
Vehicle: 2015 Lincoln MKC(Sold), 2006 Mustang GT, Saleen 530 HP

Re: Forscan V2.3.22 beta connection error

Post by lenko »

In Forscan in the second symbol from the bottom look at Connections and make sure your selected connection is the same as your obd11 connector.
moji
Posts: 2
Joined: Wed Jun 26, 2019 10:09 am
Vehicle: Ford focus 2019 titanium 1500 - 120 hp - diesel -

Re: Forscan V2.3.22 beta connection error

Post by moji »

I have already checked but it does not work the same.
Post Reply